找回密码
 注册

Sign in with Twitter

It's what's happening?

微信登录

微信扫一扫,快速登录

萍聚头条

查看: 347|回复: 0

告别 AI “失忆” 与循环陷阱:AI 智能体 2.0 架构全解析

[复制链接]
发表于 2025-10-23 03:54 | 显示全部楼层 |阅读模式

马上注册,结交更多好友,享用更多功能,让你轻松玩转社区。

您需要 登录 才可以下载或查看,没有账号?注册 微信登录

×
作者:微信文章
大家好,我是玄姐。

▼ 《企业级 AI 智能体新技术架构》免费干货直播预约保你有收获
过去一年,提到 AI 智能体,很多人脑海里会浮现一个简单的 “循环” 逻辑:接收用户需求、调用大语言模型(LLM)、执行工具、返回结果,然后重复这个过程。行业内把这种架构称为 “智能体 1.0” 或 “浅层智能体”。

w1.jpg

它处理 “查东京天气”、“算本月账单” 这类简单事务时,效率很高。但面对 “分析 10 个竞品定价、生成对比表并写战略建议” 这种需要 50 步、耗时 3 天的复杂任务,就会暴露明显缺陷,要么记不住初始目标,要么上下文溢出导致 “失忆”,甚至陷入无限循环,最终输出错误信息(也就是 AI 领域常说的 “幻觉”)。

如今,一场架构革命正在发生:智能体 2.0(深度智能体) 来了。它不再是被动循环,而是通过 “主动规划 + 分工协作 + 持久记忆”,彻底破解复杂任务的痛点。



下文我们详细剖析之。
一、先搞懂:智能体 1.0 为何 “搞不定” 复杂任务?

要理解智能体 2.0 的突破,得先看清 1.0 的核心局限,它完全依赖 LLM 的 “上下文窗口”(类似人类的 “短期记忆”)存储所有信息,没有长期记忆,也没有分工逻辑。

以 “查苹果股价并判断是否值得买入” 为例,1.0 的流程是这样的:
    接收需求后,LLM 判断 “需要调用搜索工具”;执行搜索,获取股价数据;LLM 基于数据生成结论,若信息不足则重复 “调用工具 - 分析” 循环。

这种 “无状态、短记忆” 的架构,面对多步骤任务时,会因三个问题必然失败:
    上下文溢出工具返回的杂乱数据(比如:HTML 代码、原始表格)会填满上下文窗口,把初始指令 “挤出” 记忆;目标丢失中间步骤的噪音太多,智能体逐渐忘记 “最终要做什么”;无恢复机制一旦走进死胡同(比如:反复调用同一工具却没结果),无法主动停下来、回溯并重试新方法。

简单说,智能体 1.0 能处理 5-15 步的 “小任务”,但面对 500 步的 “大工程”,就会彻底 “失灵”。
二、智能体 2.0 的四大核心支柱:从 “被动循环” 到 “主动架构”

智能体 2.0 的突破,本质是把 “规划” 和 “执行” 解耦,并用外部系统管理记忆。它的架构由四大支柱支撑,缺一不可。
2.1 支柱 1:显式规划 —— 让智能体 “带着清单做事”

智能体 1.0 的规划是 “隐性” 的,比如 LLM 在心里想 “先做 X 再做 Y”,没有固定记录;而 2.0 会用工具生成 “显性计划”,比如一个 Markdown 格式的待办清单。

具体逻辑是:
    接到任务后,先生成详细计划,明确 “步骤、优先级、完成标准”;每完成一步,就更新清单(标记 “已完成 / 进行中 / 待处理”),并添加注释(如 “这步失败,需换工具”);若某步骤出错,不盲目重试,而是先调整计划,再继续执行。

比如处理 “研究量子计算并写摘要”,2.0 会先列出计划:「1. 搜索量子计算最新论文;2. 提炼核心观点;3. 搭建摘要框架;4. 撰写并润色」,每一步都有明确节点,不会中途 “跑偏”。
2.2 支柱 2:层级委派 —— 让 “专家” 干 “专业事”

复杂任务需要 “分工”,而智能体 1.0 试图 “一个人包打天下”,既当 “研究员” 又当 “撰稿人”,效率低且易出错。2.0 则采用 “编排器 + 子智能体” 模式,实现专业化分工。

架构逻辑是:
    编排器相当于 “项目经理”,只负责 “拆分任务、委派工作、整合结果”,不参与具体执行;子智能体相当于 “专项专家”,每个子智能体只做一类任务(如 “研究员” 负责搜索分析,“编码员” 负责写代码,“撰稿人” 负责文字输出);干净上下文每个子智能体有独立的上下文窗口,只加载与自身任务相关的信息,不会被其他步骤的噪音干扰。

比如 “研究竞品定价并写战略总结”,编排器会把任务拆给三个子智能体:「1. 研究员:搜索 10 个竞品的定价数据;2. 数据分析师:生成对比表格;3. 战略顾问:基于表格写建议」,最后只把整合后的结果返回给用户。
2.3 支柱 3:持久化记忆 —— 给智能体 “装一个外接硬盘”

为解决 “上下文溢出” 问题,智能体 2.0 引入 “外部记忆系统”,比如文件系统、向量数据库,相当于给智能体装了一个 “外接硬盘”,不再依赖 LLM 的短期记忆。

具体做法是:
    子智能体执行任务时,会把中间结果(如原始数据、草稿、代码)写入外部记忆(如保存为 /memory/research_notes.txt);后续步骤需要信息时,不加载所有数据,而是通过 “文件路径” 或 “关键词查询”,只获取必要内容;整个过程从 “记住一切” 转变为 “知道在哪找信息”,彻底避免上下文溢出。

比如 “分析竞品定价”,研究员子智能体会把原始定价数据写入/memory/price_data.csv,数据分析师子智能体只需读取这个文件,不用重复调用搜索工具,也不会被多余数据干扰。
2.4 支柱 4:极致的上下文工程 —— 给智能体 “写清楚规则”

智能体 2.0 的 “聪明”,不是靠更强大的 LLM,而是靠 “更精准的指令”。你没法用 “你是一个有帮助的 AI” 这种模糊提示,让它实现复杂功能;必须提供长达数千 token 的详细指令,明确 “该做什么、不该做什么、怎么做”。

这些指令会定义 5 个核心规则:
    何时需要停下来规划(如 “每完成 3 步,检查一次计划”);何时需要生成子智能体(如 “遇到编码任务,委派给编码子智能体”);工具的使用标准(如 “搜索用 XX 工具,数据清洗用 XX 函数,附示例”);文件管理规则(如 “中间结果存放在 /memory 目录,命名格式为‘任务名_日期.txt’”);人机协作格式(如 “需要用户确认时,必须用‘【待确认】问题:XXX’的格式”)。

简单说,上下文工程就是 “给智能体写清楚操作手册”,让它每一步都有章可循,不会 “瞎操作”。
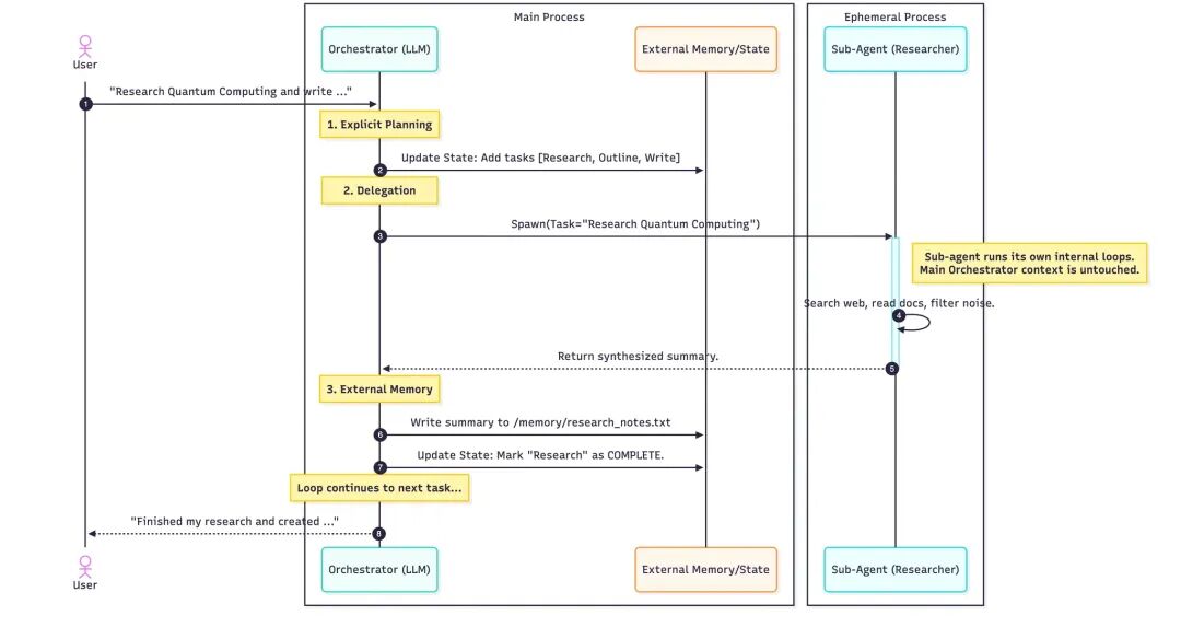
3. 实战拆解:智能体 2.0 如何处理 “研究量子计算” 任务?

结合四大支柱,我们用一个具体案例,看智能体 2.0 的完整流程:用户需求是 “研究量子计算并将摘要写入文件”。




    显式规划(编排器主导)

    编排器接到需求后,生成计划:「1. 搜索量子计算最新论文;2. 提炼核心观点;3. 搭建摘要框架;4. 撰写并润色」,并将计划写入外部记忆,标记 “所有步骤待处理”。

    层级委派(调用子智能体)

    编排器生成 “研究员子智能体”,只传递 “研究量子计算最新进展” 这一任务,以及必要的工具权限(如搜索工具)。此时,编排器的上下文窗口 “未被占用”,不参与具体研究。

    执行与记忆(子智能体操作)

    研究员子智能体启动自己的 “搜索 - 分析” 循环:调用学术搜索工具、读取最新论文、过滤噪音、提炼核心观点,最后生成 “研究总结”,并将总结写入外部记忆(文件路径:/memory/quantum_research.txt)。

    更新与循环(回到编排器)

    研究员子智能体向编排器返回 “研究完成” 的信号,编排器更新计划(标记 “步骤 1 已完成”),然后继续委派任务,调用 “撰稿子智能体”,让它读取/memory/quantum_research.txt,完成 “撰写摘要” 步骤。

整个过程中,每个角色只做自己的事,记忆存放在外部系统,不会出现 “失忆” 或 “循环”,最终高效完成复杂任务。
4. 结论:智能体 2.0 不是 “加工具”,而是 “重构架构”

从 1.0 到 2.0 的转变,不是简单给智能体 “多接几个工具”,而是从 “被动响应循环” 到 “主动管理架构” 的革命,通过 “显式规划、层级委派、持久记忆、精准指令”,彻底控制了 “上下文”。

而控制了上下文,就控制了 “复杂度”:智能体 2.0 能处理需要数小时、数天的长周期任务,而不仅仅是几秒钟的短任务。这意味着,AI 从 “帮人做小事”,真正走向 “帮人做大事”。

好了,这就是我今天想分享的内容。如果你对构建 AI 大模型应用新架构设计和落地实践感兴趣,别忘了点赞、关注噢~
PS:为了帮助大家快速掌握企业级 AI 智能体的新技术架构设计体系,我会搞一次《企业级 AI 智能体新技术架构》直播分享,由我亲自直播分享,非常干货并且免费,欢迎点击下方预约全部直播。 ▼ 《企业级 AI 智能体新技术架构》免费干货直播预约保你有收获

1

加我微信
扫码加我👇有很多不方便公开发公众号的我会直接分享在朋友圈,欢迎你扫码加我个人微信来看👇

加星标★,不错过每一次更新!⬇戳”阅读原文“,立即预约!
Die von den Nutzern eingestellten Information und Meinungen sind nicht eigene Informationen und Meinungen der DOLC GmbH.
您需要登录后才可以回帖 登录 | 注册 微信登录

本版积分规则

Archiver|手机版|AGB|Impressum|Datenschutzerklärung|萍聚社区-德国热线-德国实用信息网

GMT+1, 2025-12-24 14:07 , Processed in 0.104755 second(s), 30 queries .

Powered by Discuz! X3.5 Licensed

© 2001-2025 Discuz! Team.

快速回复 返回顶部 返回列表